Home Schedule Canvas Syllabus Contact Options Last Updated on

Tools for Information Literacy ⑭ Relational databases

Relational databases start with data modeling

Relational Databases

link to slides used in this session

What are the components of a relational database and
how do they compare with what we already know?

Definitions

a database is a collection of related data

a database management system (or DBMS) is a system designed for two main purposes

  1. to add, delete, and update data in the database
  2. to provide various ways to view (on screen or in print) the data in the database

a flat file database is one where all the data is contained in a single table, such as in Excel

comparing flat file databases to relational databases

a relational database is one in which you can store information in different tables, each containing different information that relates to information in the other tables

So a relational database is characterized by

  • multiple tables, perhaps maintained by multiple locations
  • with relationships defined between the tables, so that the entire distributed, relational database works together
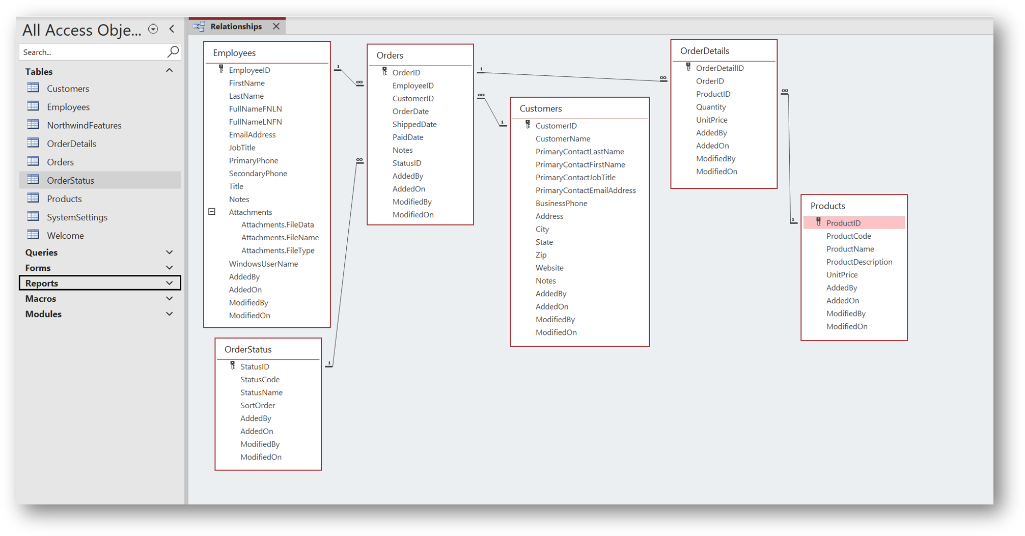
tables and relationships in the Northwind Relational Database

Why use a relational database design?

  • to eliminate unnecessary redundancy or repetition in storage and in steps required for database maintenance
  • to be able to distribute the database to multiple locations, each with a responsibility to maintain a part of the total database

Entity Relationship Model of a Database

... an entity-relationship model (ERM) is an abstract and conceptual representation of data. Entity-relationship modeling is a database modeling method, used to produce a type of conceptual schema or semantic data model of a system, often a relational database, and its requirements in a top-down fashion. Diagrams created by this process are called entity-relationship diagrams (or ER diagrams)

One has choices in how to model the elements in a database. One of the standard textbooks on the topic (Elmasri, R., & Navathe, S. (2011). Fundamentals of database systems. Boston: Addison-Wesley.) offers a view of the several methods.

The purpose of a database is to store information about certain types of objects.

To make the distinctions clear, we will use a color schema in which we use terms relevant to entity relationship models and their correlates in Excel

An entity class [like books] is an abstract definition of something

In Excel, there is no correlate as it is just a definition, not an example of a definition

  • ERModel entity class
  • [there is no correlate in Excel]
  • an abstract definition of something
  • [there is no correlate in Excel]
  • [like "books"]
  • [there is no correlate in Excel]

An entity set is the list of given entities within a given entity class that are currently in the database

In Excel, an entity set is a worksheet

  • ERModel entity set
  • Excel worksheets
  • composed of entities
  • composed of rows
  • which have attributes
  • which have column cells

an entity [like a textbook for INLS161] is a concrete example of that description

In Excel, an entity is a row

  • ERModel entity
  • Excel row
  • a concrete example of that description
  • a concrete example of what the table represents

An entity is composed of attributes

in Excel, attributes are columns

attributes/columns include information we want in the database
attributes/columns help to uniquely identify individual entities within a class
attributes/columns can describe relationships between entities in different classes

excel vs erm definitions

Primary and Foreign Keys

a Primary Key

is a set of attributes/column cells that uniquely identifies an entity/a row

a Foreign Key

is a copy of the Primary Key of one entity/row that appears as an attribute/column cell in another entity class/worksheet
and helps define the relationship between entities/rows in the two entity classes/worksheets

these keys link together the related entities/rows in a relational database/entity set

back to top